Jacek Matulewski
Projektowanie aplikacji dla urządzeń z systemem Android w środowisku Android Studio
Zagadnienia omawiane na zajęciach:
- Trivia
- Prosta aplikacja z GUI (przycisk, etykieta, lista) [txt]
- Ustawienie nasłuchiwaczy [txt]
- Java
- Projektowanie interfejsu (zagnieżdżanie widoków, zmiana wyglądu kontrolek, SeekBar, Spinner, ShapeDrawable) [txt]
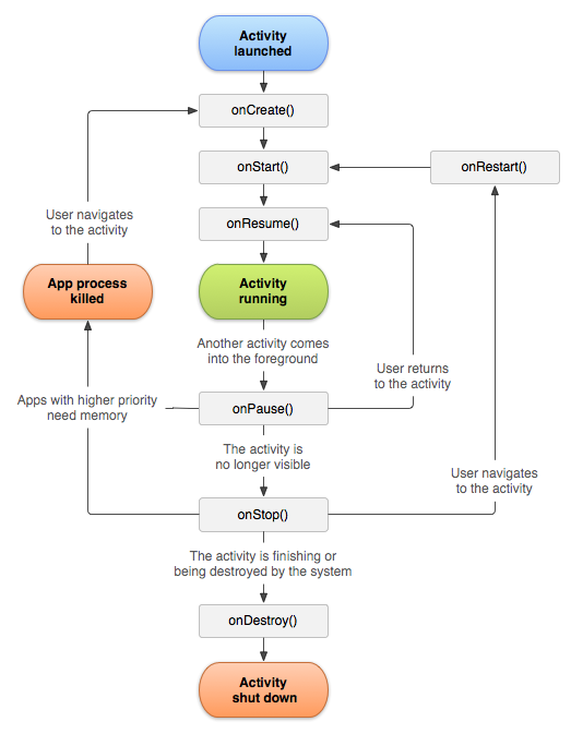
- Trwałe przechowywanie stanu aplikacji (ustawienia) [txt], Cykl życia aktywności [png]
- Lokalizacja aplikacji poprzez zasoby [txt]
- Dystrybucja na rzeczywiste urządzenie (Android Studio) [txt]
- Menadżer zadań [txt]
- Lista procesów i podstawowe informacje o procesie
- Listy złożone (z elementami projektowanymi przez użytkownika)
- Okna dialogowe (alert dialog)
- Dodawanie aktywności do aplikacji
- Lista zadań i lista usług
- Dodatek (poza projektem menedżera zadań): Intencje [txt]
- Menu [txt]
- Gesty, animacje, menu kontekstowe [txt], Gesty [pdf]
- Stan urządzenia: bateria, pamięć, procesor, lista urządzeń i czujników (+ uruchamianie zewnętrznych aktywności) [txt]
- Stan sieci GSM i WiFi [txt]
- Bluetooth i BLE
- Czujniki/Sensory: akcelerometr, magnetometr, orientacja, położenie/lokacja [txt]
- Umieszczanie darmowych aplikacji w sklepie Google Play [txt]
- Hamburger menu (por. projekty zal.)
- Fragmenty, Cykl życia fragmentu [png]
- Powiadomienia [txt]
- Usługi [txt]
- Style i tematy. Ikona oczekiwania (pierścień). Wątki [txt]
- Sterowanie wibracją [txt]
- Tworzenie widgetu [txt]
- Funkcje telefonu [txt]
- Zarządzanie kontaktami
- Wysyłanie SMSów
- Wysyłanie listów e-mail
- Inicjowanie połączeń wychodzących
- Monitorowanie SMSów
- Grafika 2D - SurfaceView na zakładce Advanced [txt]
- Detekcja dotyku i "wielodotyku" [txt]
- Odtwarzanie dźwięku [txt]
- Korzystanie z bazy danych SQLite [txt]
- Odczyt i zapis plików XML [txt]
- Integracja aplikacji z Facebookiem [txt]
- Grafika 3D (OpenGL ES) [txt]
- Klasa GLSurfaceView i interfejs GLSurfaceView.Renderer
- Ustawienia sceny OpenGL
- Bryła 3D (sześcian) i bufor werteksów
- Oświetlenie
- Teksturowanie
- Sterowanie orientacją urządzenia, klawiszami i dotykiem
- VideoView, MapView, WebView + OCR (oprac. Marcin Miłoszewski)
- Integracja aplikacji z kalendarzem Google (na podstawie oprac. Adama Błaszczyka)
- Integracja usług Google Play
- Programowanie urządzeń ubieralnych (przyg. Marcin Przybyłowski)
Kody źródłowe (Android Studio)
Projekty z zajęć
Oficjalna strona systemu Android (podstrona dla programistów)
Strona Google
Sklep Google Play (dawniej Android Market), Publikowanie
Android Asset Studio - generowanie ikon online
Android 4.0 Development Tutorial (Vogella)
Androidscreencast, Droid@Screen - podgląd ekranu urządzeń z systemem Android (wymaga Android SDK)